海关AEO认证全流程服务,100%通过

 找回密码
 注册

QQ登录

只需一步,快速开始

手机号码,快捷登录

手机号码,快捷登录

在线
客服

在线客服服务时间: 9:00-24:00

选择下列客服马上在线沟通:

快速
发帖

客服
热线

010-62010715
7*24小时客服服务热线

关注
微信

关务资讯公众号
顶部
海关AEO认证申请全攻略2022年预归类师考试秘籍中国船务课程视频2020年关务水平测试培训
申请进出口商品预归类视频!AEO认证政策解读商品归类在线解答海关AEO认证,100%通过
AEO认证服务网北京岸谷关务官网预归类服务-归类师权威操作预归类考试网
查看: 1425|回复: 0

2021年国外技术性贸易措施影响调查

[复制链接]
发表于 2021-5-12 08:16:31 | 显示全部楼层 |阅读模式
2021年国外技术性贸易措施影响调查-1.jpg

2021年国外技术性贸易措施影响调查

调查背景及目的

● 本调查所涉及的技术性贸易措施是指WTO《技术性贸易壁垒协定》(以下简称TBT协定)所定义的人法规、标准和合格评定程序(以下简称TBT措施)及《实施卫生与植物卫生措施协定》(以下简称SPS协定)所定义的人卫生与植物卫生措施(以下简称SPS措施)。

● 通过运用科学性与可操作性相结合的抽样方法,采用问卷调查的形式,对我国企业2020年度遭遇国外技术性贸易措施所造成的影响进行调查,以便从多个角度科学估算我国出口企业遭遇国外技术性贸易措施造成的损失,并了解国外技术性贸易措施的特点和影响形式,以及我国企业应对国外技术性贸易措施的方式、困难和需求,从而为政府有针对性地制定应对策略和组织开展对外交涉及帮扶企业开展应对工作等提供数据依据和决策参考。

2021年国外技术性贸易措施影响调查-2.jpg

01 填报方式

? 手机端填写:“上海海关12360热线”公众号企业贸易影响调查栏目链接填报;

2021年国外技术性贸易措施影响调查-3.jpg

? PC端填写:贸易调查填报网

http://wtodc.tbtsps.cn

2021年国外技术性贸易措施影响调查-4.jpg

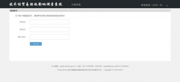
02 登录方式

2021年国外技术性贸易措施影响调查-5.jpg

? 账户:31********(企业十位数海关编码)

? 初始密码:123456

? 输入验证码,点击【登录】

【强制修改密码】

    企业初始密码修改后,此步骤将不会出现;

    如果未修改初始化密码,问卷收集功能将不能点击;

2021年国外技术性贸易措施影响调查-6.jpg

    输入企业初始化密码,以及新密码,点击【下一步】跳出一下提示框:

2021年国外技术性贸易措施影响调查-7.jpg

    点击确定进入“问卷收集”主页面:

2021年国外技术性贸易措施影响调查-8.jpg

    说明:列表中的状态,分为“未提交”和“已提交”2种。

03 企业信息填报

? 下载电子问卷

2021年国外技术性贸易措施影响调查-9.jpg

    点击【问卷名称】:可下载当年需要应答的问卷电子版。如浏览器版本太低,建议下载安装推荐浏览器。

2021年国外技术性贸易措施影响调查-10.jpg

? 企业信息填报

    点击【填报】,进入填报主页面

2021年国外技术性贸易措施影响调查-11.jpg

? 企业信息修改

    点击右上角【修改信息】,进入企业信息和密码修改的辅助页面;

04 问卷填报

? 企业信息修改

2021年国外技术性贸易措施影响调查-12.jpg

    填答过的题目,目录将同步标识出来,以 区分,如上图,代表第1题答过,其他题未答;

2021年国外技术性贸易措施影响调查-13.jpg

    按上图文字的说明填写企业进行工商注册登记时的时间,2020年的营业收入总额;
① 企业成立时间是4位数字;如果数值小于1949,提醒企业注意此处填写的是“年份”;

② 2020年营业收入总额:单位万元人民币;

? 辅助工具

2021年国外技术性贸易措施影响调查-14.jpg

    本年度所有需要填写金额的地方,单位都是【人民币万元】;在输入框中输入美元金额,鼠标离开,自动计算转换后的人民币万元数值;


    HS产品代码;

2021年国外技术性贸易措施影响调查-15.jpg
输入商品名称可以查询商品的HS编码;按题目要求填写,如需要6位,则可以取查询后的HS编码的前6位即可;


    问卷填报指南

2021年国外技术性贸易措施影响调查-16.jpg

? 预览及问卷提交

2021年国外技术性贸易措施影响调查-17.jpg

    【答题预览】:点击可以整体查看问卷的填写内容;

    【提交】:所有题目填写完毕,并确认无误后,可以提交;提交后此按钮变成【已提交】不可点击。

END

供稿单位:上海海关综合业务处
*滑块验证:
您需要登录后才可以回帖 登录 | 注册

本版积分规则

关闭

站长推荐上一条 /2 下一条

QQ|Archiver|手机版|小黑屋|外贸精英网 ( 京ICP备19046145号 )

GMT+8, 2026-4-27 08:50

Powered by Discuz! X3.5 Licensed

Copyright © 2001-2026 Tencent Cloud.

快速回复 返回顶部 返回列表